Lifecycle of the hardware-observer charm
This document describes the details of each event handler in hardware-observer.
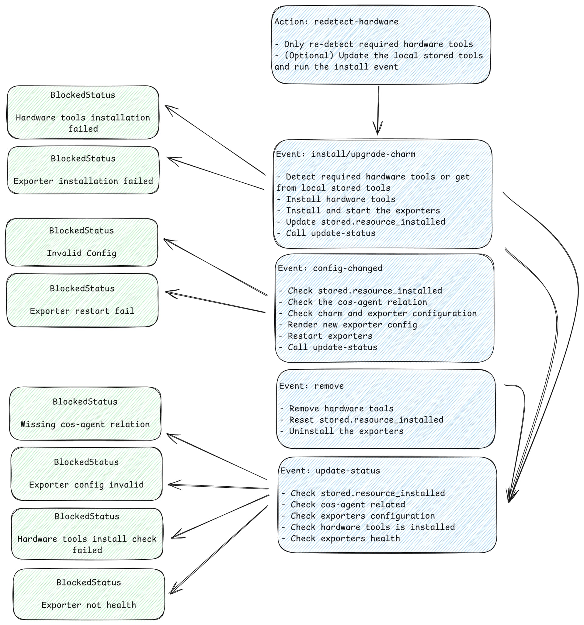
The diagram above shows the basic lifecycle of the hardware-observer charm.
Install/ upgrade-charm
- During these events, we install all the required user-uploaded resources after checking the available collectors on the host and populating the
hw_tool_enable_list. - If everything goes well, we store the successful resource installation state in StoredState so that it can be used later during the checks in the update-status event handler.
- The charm also notifies the user during this event if any missing resources need to be uploaded by setting the application status to Blocked.
- Then we proceed to install and start all the exporters (currently
prometheus-hardware-exporter,smartctl-exporteranddcgm-exporter). - Finally, we execute the update_status event handler to ensure the right charm status is set.
Remove
- Remove all enabled tools and hardware resources that have been uploaded by the user and installed on the host by the charm.
- Remove all installed exporters.
- Remove the charm itself.
Update-status
- Set the required charm’s status to “Blocked” based on various conditions.
- If all resources are not installed
- if the cos-agent relation is not present
- If the exporter config is not correctly provided
- If any enabled hardware tools have not been installed correctly
- If any of the exporters are not healthy (service failed for some reason)
- Otherwise, set the charm’s status to “Active”.
Config-changed
- We defer the event if all required resources are not uploaded and installed.
- If the
cos-agentrelation is present, we validate the provided config to ensure its proper operation and render the configuration file for each exporter. If the config file setup fails for any reason, we set the charm’s status to “Blocked” with an appropriate status message. - Finally, we execute the update-status event handler to ensure the right charm status is set.
